Database Storage Engine Project M3 Class diagram
From LimeSurvey Manual
About the milestone
This milestone includes documenting the Database Storage Engine with a class diagram. This will make it easier for future developers to make changes to the database system. This milestone is closely linked to the API milestone since the controllers will have to implement this API.
Todo
- Identify the important classes and define the data-classes for the system (done)
- Define the structure of the database designs (done)
Diagrams
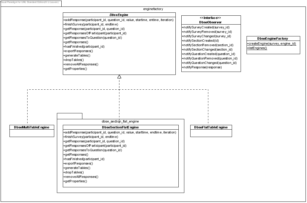
There are three big parts in the diagrams: the enginefactory, the components and the model classes. Packages used in the diagrams will not result in namespaces.
Model classes
Components
This also contains the DbseObserver components, which can be used to register classes implementing the DbseObserver interface.
Engine factory
This also contains the DbseObserver interface, which can be implemented.
Question types
A list of question types can be found at:
#Mappings_for_QuestionType_classes_to_table_columns
Methods for these classes will be documented when they are implemented.


