Database Storage Engine Project M1 Database Design
From LimeSurvey Manual
About the milestone
This milestone includes creating documentation and descriptions of the database schemes explained at Database Storage Engine Project.
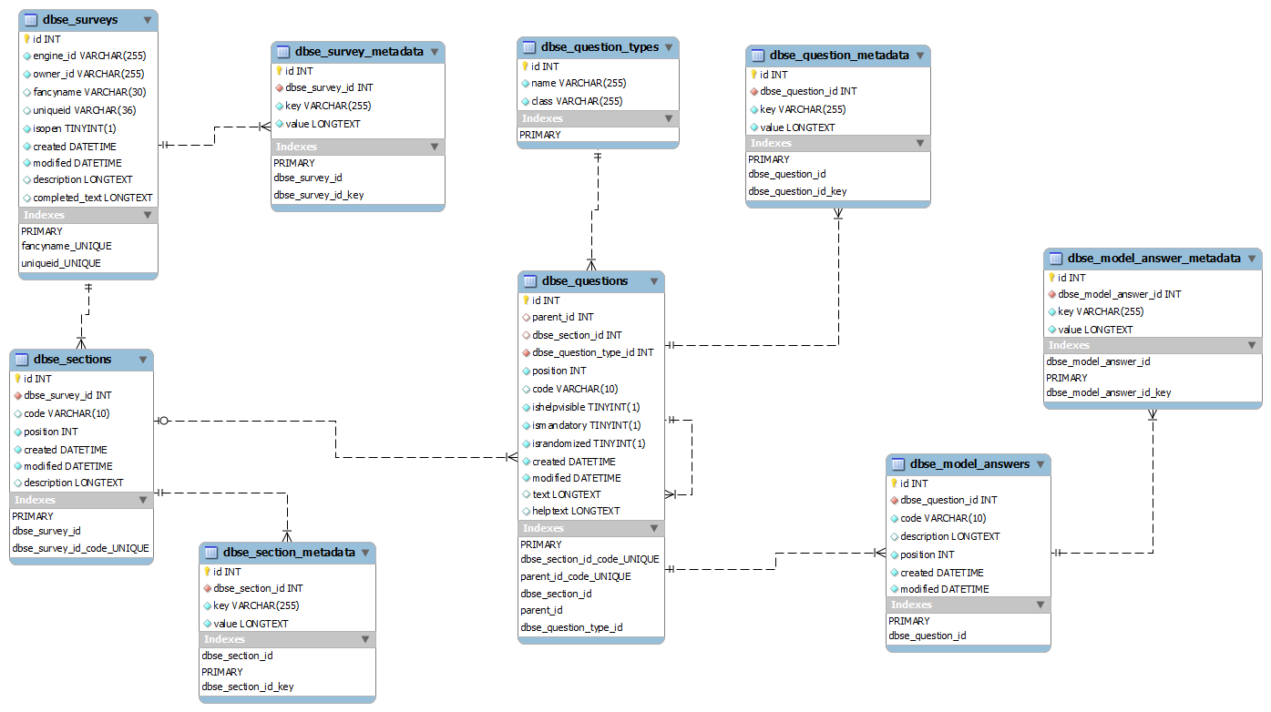
Questions : Database Layout
This is the design to store survey, section and question information and their related metadata.
Responses : Flat Database Layout
This is the layout we propose for storing survey responses in a single database table.
Responses : Multitable Database Layout
This is the layout we propose for storing survey responses in multiple tables. Responses for each question get stored in a seperate table.
Responses : Sectionflat Database Layout
This is the layout we propose for storing survey responses in multiple tables. Responses for each section get stored in a seperate table.
Question Type mappings
These are database mappings for the question types presented here. Since the question types are presented as single questions, there is no difference between the 3 proposed database layouts.
Mappings for questions to QuestionType classes
| Type of question | Mapping in QuestionType classes |
| Choice matrix questions | ChoiceMatrixQuestionType (NumberOfRows rows and 1 column) with NumberOfRows child questions of type ChoiceQuestionType |
| Multi scale array | ChoiceMatrixQuestionType (NumberOfRows rows and NumberOfCols columns) with NumberOfRows * NumberOfCols child questions of type ChoiceQuestionType |
| Various matrix questions | MatrixQuestionType (NumberOfRows rows and NumberOfCols columns) with NumberOfRows * NumberOfCols child questions of a type by choice |
| Date question | DateQuestionType |
| Gender question | ChoiceQuestionType (possible to make a specific GenderQuestionType later) |
| Numerical input | IntegerQuestionType or DoubleQuestionType |
| Multiple numerical input | MatrixQuestionType (NumberOfRows rows and 1 column) with NumberOfRows child questions of type IntegerQuestionType or DoubleQuestionType |
| Ranking question | RankingQuestionType |
| Boilerplate | BoilerplateQuestionType |
| Yes/No | Same case as gender questions |
| Language question | LanguageQuestionType |
| Multiple options without other | MatrixQuestionType (NumberOfRows rows and 1 column) with NumberOfRows child questions of type CheckboxQuestionType |
| Multiple options with other | OtherQuestionType with X children of type CheckboxQuestionType and 1 child of type IntegerQuestionType/DoubleQuestionType/StringQuestionType/DateQuestionType/... |
| List questions | ChoiceQuestionType |
| List question with other | OtherQuestionType with a ChoiceQuestionType and an IntegerQuestionType/DoubleQuestionType/StringQuestionType/DateQuestionType/... |
| Text question | StringQuestionType |
| Long text questions | TextFieldQuestionType |
Mappings for QuestionType classes to table columns
| QuestionType class | Columns in database table |
| StringQuestionType | input: longtext |
| TextFieldQuestionType | input: longtext |
| ChoiceQuestionType | choice: unsigned integer (reference to model_answers) |
| DateQuestionType | date: date |
| TimeQuestionType | time: time |
| IntegerQuestionType | input: integer |
| DoubleQuestionType | input: double |
| CheckboxQuestionType | input: unsigned tinyint(1) |
| BoilerplateQuestionType | none |
| LanguageQuestionType | input: char(3) (we suggest using the ISO 639-2 language codes) |
| RankingQuestionType | 1: unsigned integer (reference to model_answers) 2: unsigned integer (reference to model_answers) ... as many keys as options. The key is the rank. |
| MatrixQuestionType | none (data is stored by children) |
| ChoiceMatrixQuestionType | none (data is stored by children) |
| OtherQuestionType | none (data is stored by children) |
Todo
- Design flat DB layout (Done)
- Design normalized DB layout (Done)
- Design section-flat DB layout (Done)
- Keep in mind all the Question types supported by LimeSurvey1 : Question types (Done)
- Problem with loops with current response layouts (sectionflat and multitable), flat has no support for loops. (Done)
Discussions
Comments and ideas here please:
Metadata requirements for databases
- time question displayed/made available to participant (added by Jason)
this may be an indication of when the page was served to the participants browser (time can be generated by web server/php) or in the case of conditional questions, it may need to indicate the time that the question became visible on the page (in which case it may need to be generated by javascript, with all those inherent problems.. maybe it should indicate how many seconds since the page was loaded, and that can be added to the page-load time?)
- time question answered by participant (added by Jason)
this may be a recording of the time that the data in the question was posted (time could be generated by web serer/php) or the time that the question lost focus (after having gained it) - which would be a javascript issue
Any other metadata requirements?



